CDE Major Features
Faster Code Entry

CDE Feature Details
In the editor, tooltips show you the signatures of procedures, classes, methods, constructors, etc. Autocomplete options are shown in a dropdown, letting you easily select and drop in code fragments.
Team Level Customization

CDE Feature Details
User can control source code autocompletion’s hover (code description tooltip) and template capabilities. Custom procedures and classes can be registered, letting teams set up a development system that emphasizes time-saving collaboration.
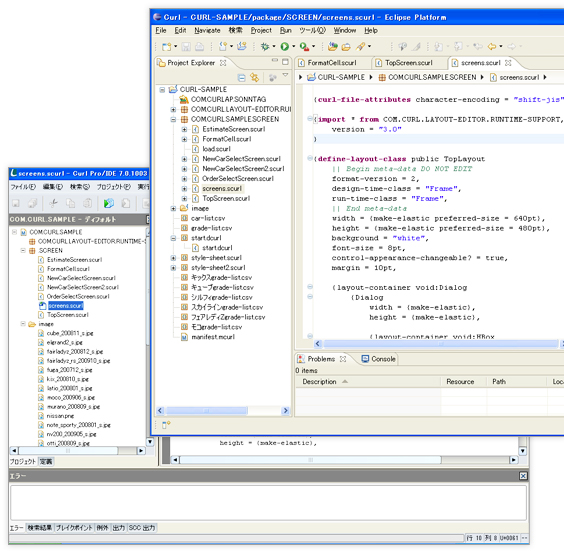
Good-Looking Layouts

CDE Feature Details
The CDE offers all the tools from the legacy Curl PRO/IDE: Visual Layout Editor (VLE), VLE Extension Editor, Profiler, Code Coverage Tool, Class Layout Browser, Visual Inspector, HTTP Monitor, etc.
CDE/Curl IDE Features Lists
| CDE Curl PRO/IDE License |
CDE Free |
Classic IDE Curl PRO/IDE License |
Classic IDE Free |
|
|---|---|---|---|---|
| Curl Deployment | ○*1 | ○ | ○ | ○ |
| Code Editor | ○ | ○ | ○ | ○ |
| Code Autocompletion | ○ | ○ | ○ | ○ |
| Code Template | ○ | ○ | ― | ― |
| Background Error Checking | ○ | ○ | ― | ― |
| Cross Browser | ○ | ― | ○ | ― |
| Library Repository | ○ | ○ | ― | ― |
| CDE Curl PRO/IDE License |
CDE Free |
Classic IDE Curl PRO/IDE License |
Classic IDE Free |
|
|---|---|---|---|---|
| Visual Layout Editor(VLE) | ○ | ○ | ○ | ○ |
| VLE Extension Editor | ○ | ― | ○ | ― |
| VLE Compound Objects | ○*1 | ― | ○ | |
| StyleDesigner | ○ | ― | ○ | ― |
| CDE Curl PRO/IDE License |
CDE Free |
Classic IDE Curl PRO/IDE License |
Classic IDE Free |
|
|---|---|---|---|---|
| Debugger | ○ | ― | ○ | ○ |
| Metric Analysis | ○ | ― | ― | ― |
| Program Analyzer | ○ | ― | ― | ― |
| Profile Viewer | ○ | ― | ○ | ― |
| Coverage Viewer | ○ | ― | ○ | ― |
| Memory Analysis Tool | ○ | ― | ― | ― |
| CDE Curl PRO/IDE License |
CDE Free |
Classic IDE Curl PRO/IDE License |
Classic IDE Free |
|
|---|---|---|---|---|
| SCC Integration | ○ | ― | ○ | ― |
| UML Export/Import | ○ | ― | ― | ― |
| CDE Curl PRO/IDE License |
CDE Free |
Classic IDE Curl PRO/IDE License |
Classic IDE Free |
|
|---|---|---|---|---|
| pcurl File Creation | ○*1 | ― | ○ | |
| HTTP Monitoring | ○*1 | ― | ○ | ― |
| Code Signing | ○*1 | ― | ○ |
| CDE Curl PRO/IDE License |
CDE Free |
Classic IDE Curl PRO/IDE License |
Classic IDE Free |
|
|---|---|---|---|---|
| IDE Documentation | ○ | ○ | ○ | ○ |
| CDE Documentation | ○ | ― | ○ | |
| API Help | ○ | ○ | ○ | ○ |
| CDE Curl PRO/IDE License |
CDE Free |
Classic IDE Curl PRO/IDE License |
Classic IDE Free |
|
|---|---|---|---|---|
| Desktop / RIA | ○ | ― | ○ | ― |
Differences between IDE and CDE
The major difference between the CDE and the Curl Classic IDE is the ability of the CDE to show errors while coding. Further, editor tooltips and various kinds of annotations provided by Eclipse are available with the CDE. Of course, tools included with the Classic IDE, like the Visual Layout Editor and the HTTP Monitor, are all available in the CDE as well.
* More on the Curl IDE here
